новое событие
Информационный поток
Задания вакансии материалы разработки сообщения форума
Яндекс-директ

EFSOL: БРИЗ. Ликвидность

  • Добавить свою разработку
 
Специалист EFSOL
Связаться с автором
28.01.2015 15:59:43
0
«EFSOL: БРИЗ. Ликвидность» — программный продукт, автоматизирующий оперативный учет дебиторских и кредиторских обязательств компании и управление ими с целью достижения максимальной ликвидности портфеля обязательств организации.
Поставляемый в составе продукта готовый набор карт маршрутов бизнес-процессов для судебного и исполнительного производства позволяют наиболее эффективно применить продукт для целей автоматизированного процессного управления по взысканию просроченной дебиторской задолженности, автоматизации юридических отделов и служб организаций различного профиля.
Скриншоты
Описание

«EFSOL: БРИЗ. Ликвидность» — программный продукт, автоматизирующий оперативный учет дебиторских и кредиторских обязательств компании и управление ими с целью достижения максимальной ликвидности портфеля обязательств организации.
Поставляемый в составе продукта готовый набор карт маршрутов бизнес-процессов для судебного и исполнительного производства позволяют наиболее эффективно применить продукт для целей автоматизированного процессного управления по взысканию просроченной дебиторской задолженности, автоматизации юридических отделов и служб организаций различного профиля.

Кому выгодно использовать продукт«EFSOL: БРИЗ. Ликвидность»

Простота использования и совместимость с подавляющим большинством современных СУБД обеспечивает возможность использования данного продукта не только в узкоспециализированных коллекторских и юридических агентствах, но также позволяет вести автоматизированный учет дебиторской задолженности практически в любых сферах бизнеса, включая телекоммуникационные, энергосбытовые, торгово-промышленных компаниях, жилищно-коммунальное хозяйство (ЖКХ) и т.д.

 Результат использования

  • Снижение рисков бизнеса за счет непрерывного контроля и минимизации дебиторской задолженности.
  • Исключение финансовых потерь, связанных с «человеческим фактором».
  • Значительное повышение эффективности и качества работы сотрудников за счет автоматизации рабочих мест и возможности эффективного контроля процесса и результатов работы;
  • Снижение себестоимости мероприятий по взысканию задолженности.
  • Обеспечение непрерывности процесса взыскания в случае передачи контрагента между сотрудниками одного или нескольких подразделений, за счет возможности доступа сотрудников к истории работы с контрагентами и долговыми обязательствами.
  • Возможность эффективного управления в т.ч. собственными кредиторскими обязательствами компании с целью минимизации собственных издержек, контроля за соблюдениям договоренностей.

Типовой алгоритм внедрения продукта «EFSOL: БРИЗ. Ликвидность»

  • Настройка миграции данных из учетной системы (регламентным заданием или вручную).
  • Описание структуры организации (заведение справочников организаций, подразделений, сотрудников, типов сотрудников, дополнительных реквизитов).
  • Описание прав доступа сотрудников к данным информационной базы.
  • Описание типов должников, долговых обязательств, мероприятий и их реквизитов.
  • Рисование карт маршрутов бизнес-процессов - сценариев работы (для судебного и исполнительного производства есть готовый набор карт).
  • Настройка видов экспертиз.
  • Настройка регламентных заданий для запуска экспертиз и бизнес-процессов.
  • Настройка шаблонов документов для печати.
  • Разработка дополнительных отчетов (при необходимости).
  • Обучение сотрудников заказчика.

 

Больше информации на сайте: http://efsol.ru/products/efsol-briz-liquidity.html

Ключевые слова:   Автоматизация оперативного учета   автоматизация дебиторской и кредиторской задолженн   автоматизация бизнес-процессов
Файлы для скачивания
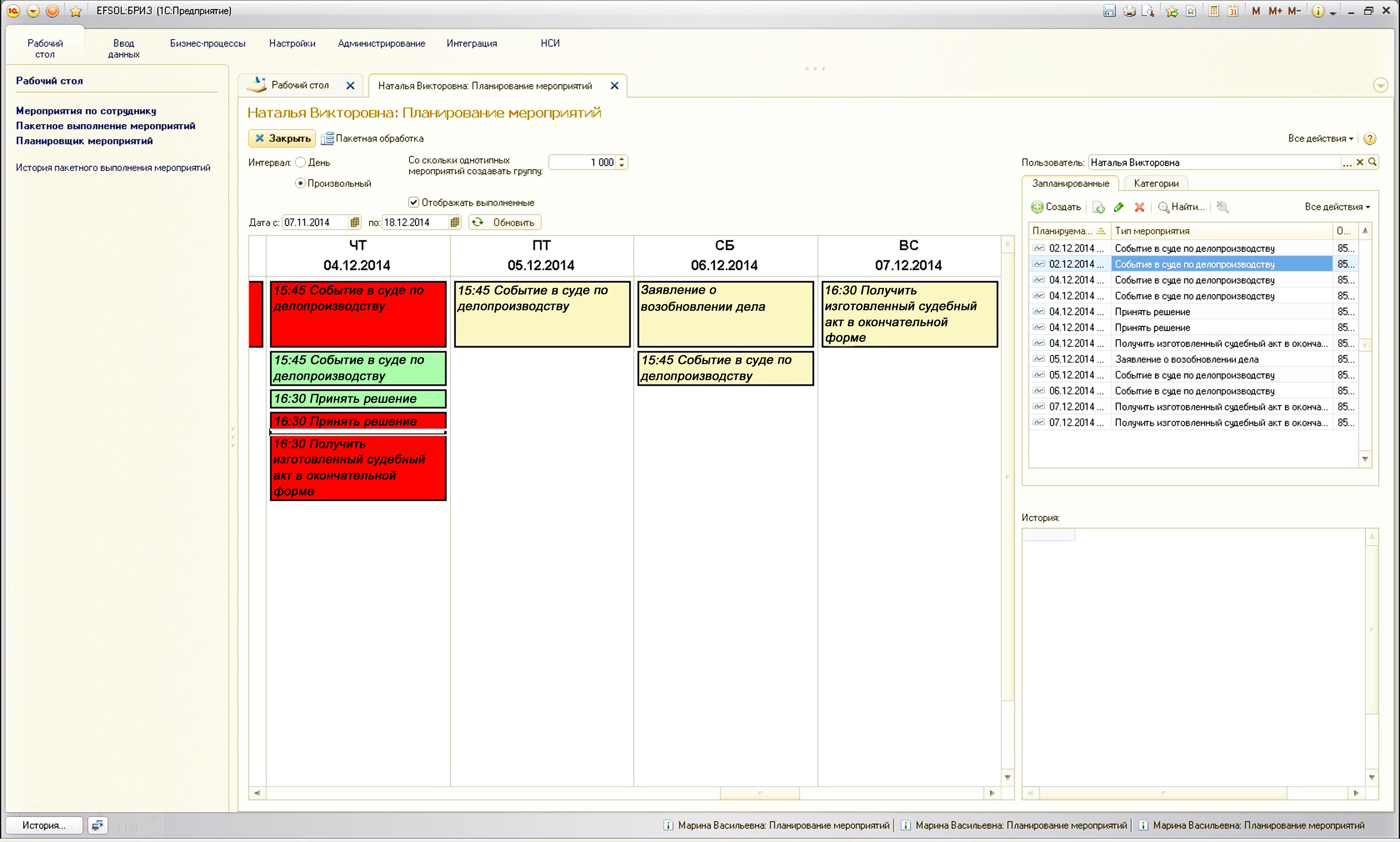
    • briz_plan.jpg (662Kb)
    • Рисунок 1 — Планирование мероприятий
    • Планировщик работы позволяет:
      Управлять всеми задачами на день или произвольный период
      Управлять списком всех задач сотрудника
      Переходить к выбранной задаче по клику
    • скачиваний: 2457
    • дата загрузки: 28.01.2015 16:14:21
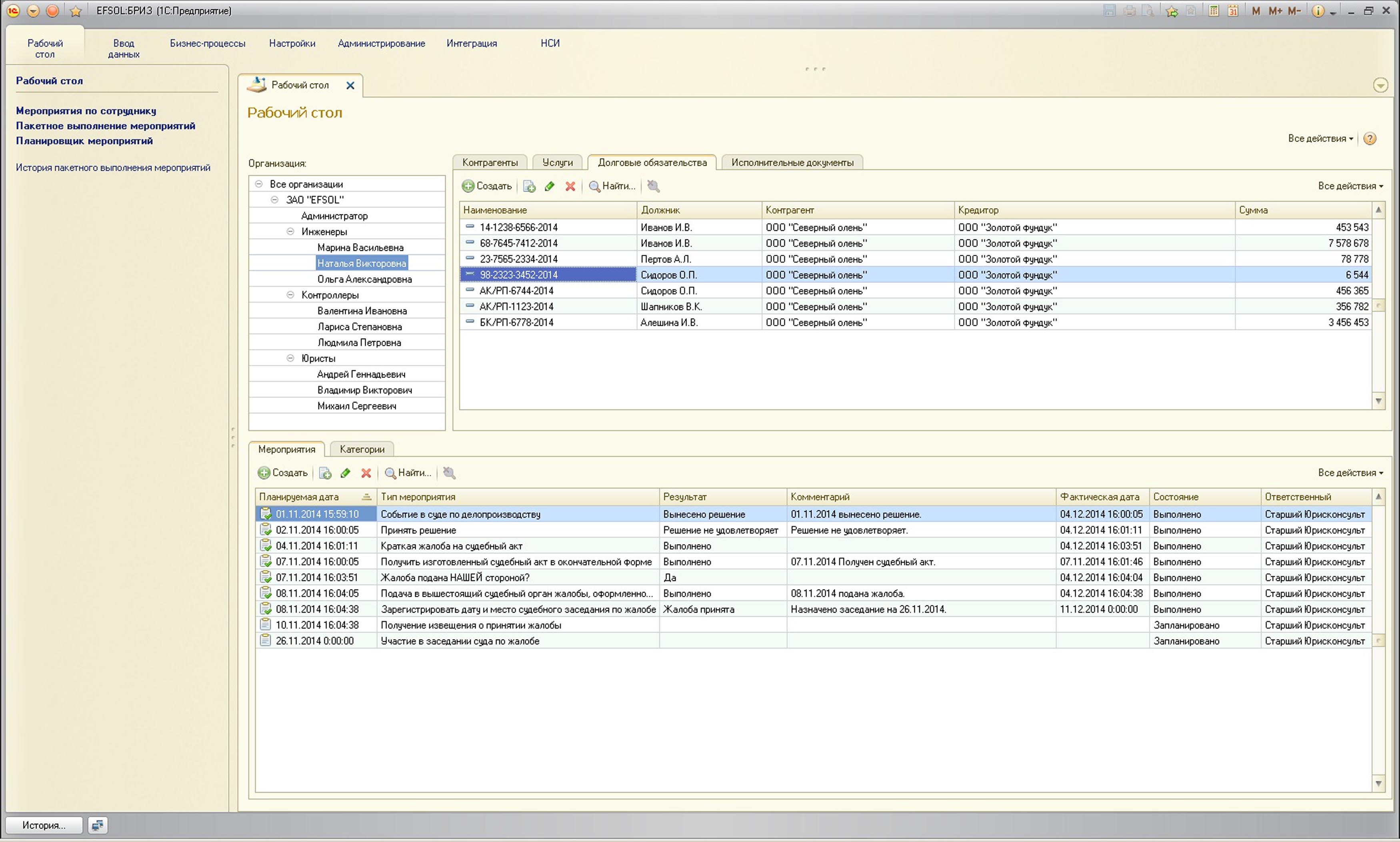
    • Rabochiy_stol.jpg (460Kb)
    • Рисунок 2 — Рабочий стол
    • Через рабочий стол осуществляется:
      Управление всеми делами организации, отдела, сотрудника.
      Разграничение доступа к делам в работе.
      Управление всеми событиями по делу.
    • скачиваний: 2409
    • дата загрузки: 28.01.2015 16:13:11
Скачать все файлы одним архивом (1.1Mb)
0
    ≡ к списку разработок
    Яндекс-директ