новое событие
Информационный поток
Задания вакансии материалы разработки сообщения форума
pavelk
Приватное сообщение

Нужно помочь разобраться в УПП 1.3 с начислением больничного листа

Задание в категории песочница
3 |  0
20 февраля 2025 в 09:35:30 (1 год 14 недель 2 дня 15 часов назад)
Текст задания
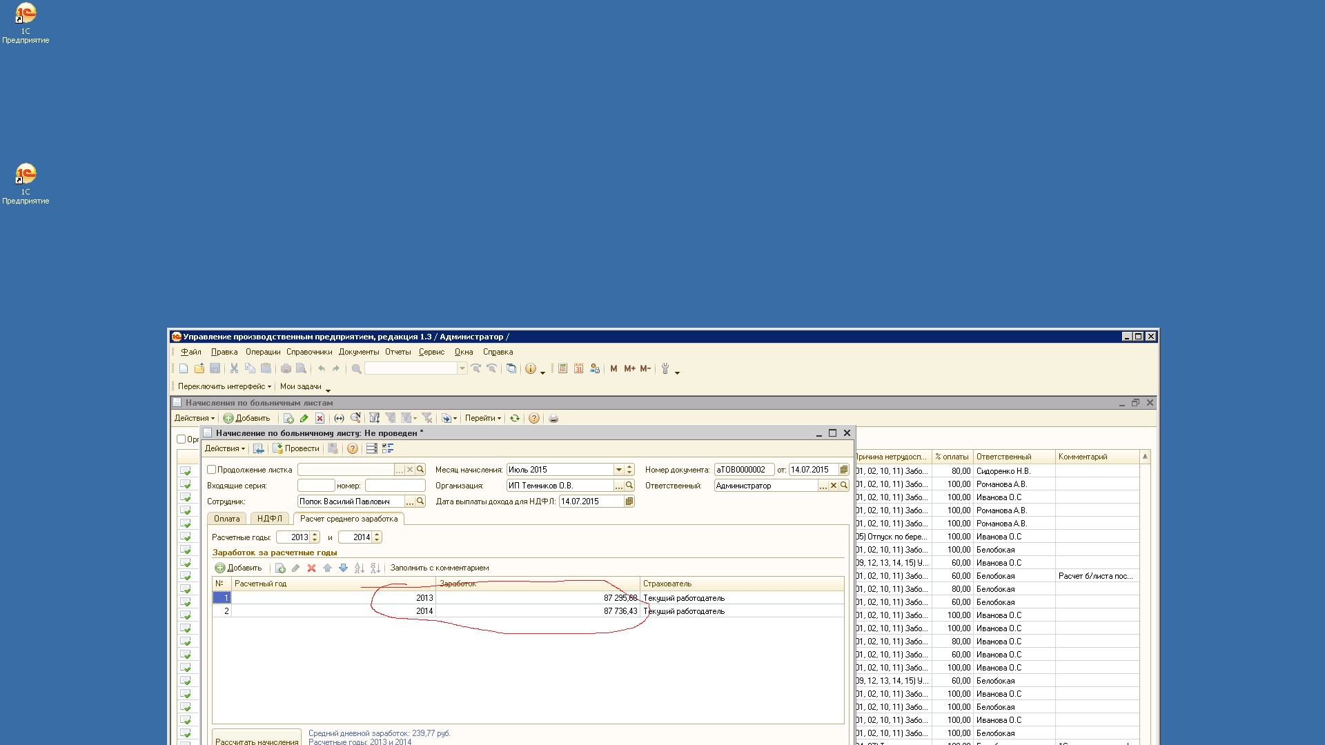
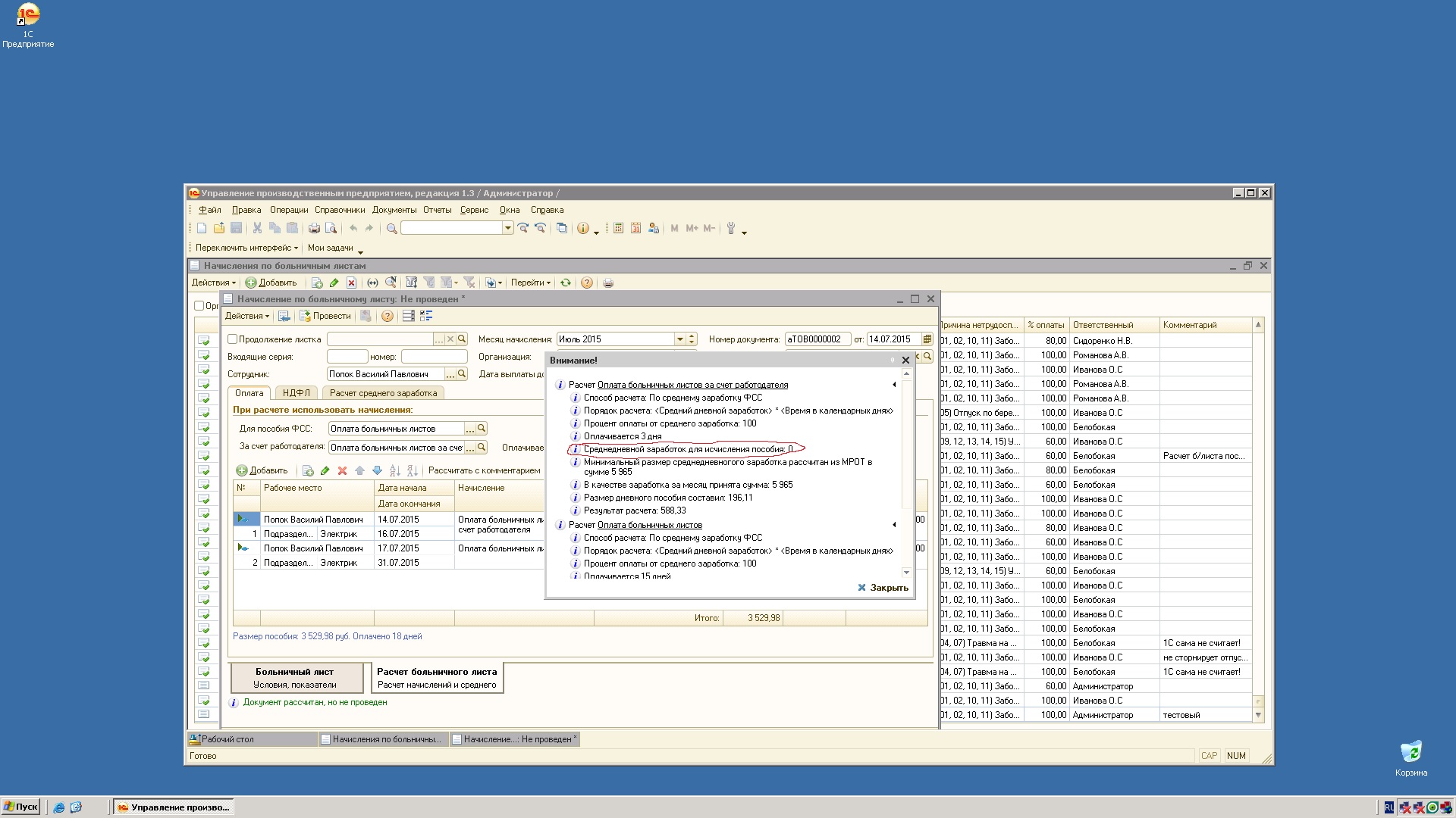
При начислении больничного листа средний заработок за предыдущие 2 года расчитывается ( он больше МРОТ), но в расчет не берется, при расчете с комментарием пишет, что заработок для расчета пособия 0. Могу дать удаленный доступ... Ошибка возникла после свертки базы. Скриншоты приложил....
0
Выбранные исполнители
Отклики (2)