новое событие
Информационный поток
Задания вакансии материалы разработки сообщения форума
Дмитрий
Приватное сообщение

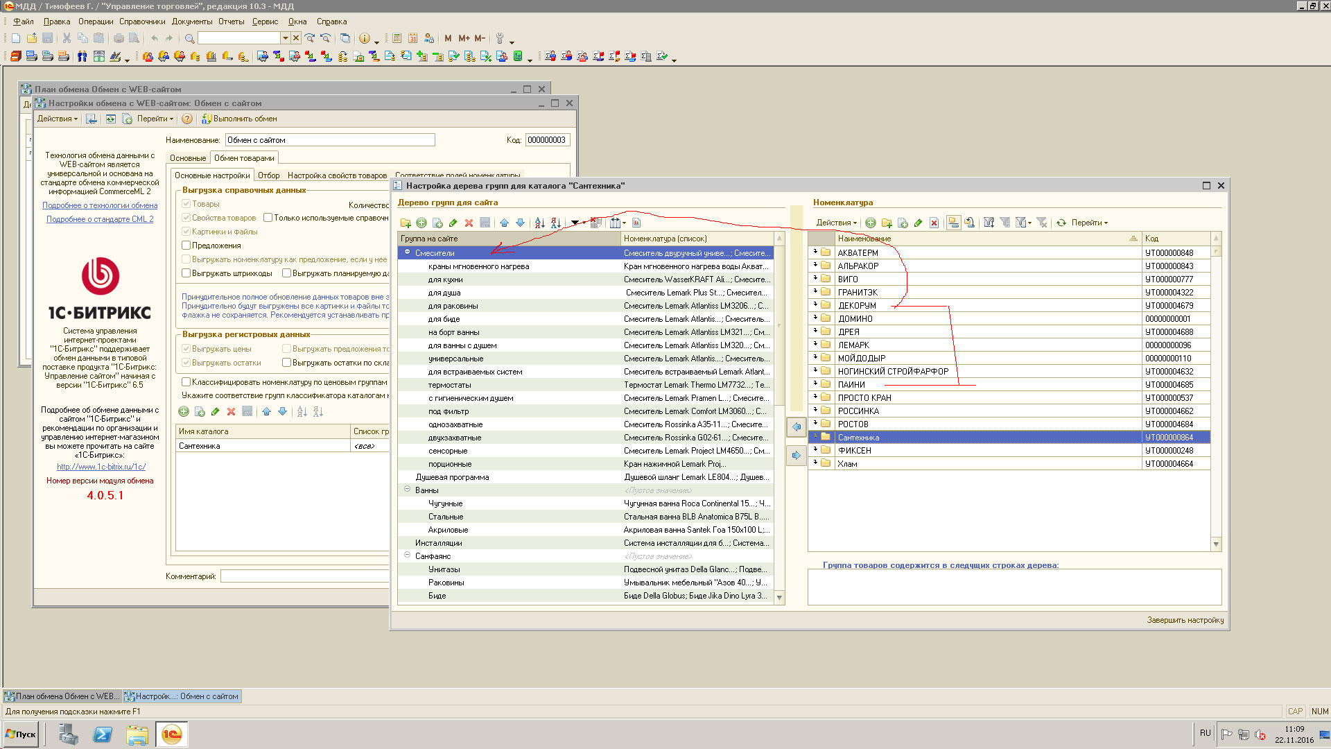
Перестал работать обмен с сайтом товарами.

Одинцово(Россия )
23.04.1986(40 лет)
12 |  2
26 июня 2024 в 18:23:53 (1 год 43 недели 3 дня 19 часов назад)
5300
Текст задания
УТ 10.3.
В ней создан блок Битрикс. Для работы с сайтом
Настроен обмен с сайтом. Заказы загружаются нормально, а товары не получается выгрузить. Может что-то пользователь делает не так, так как он новый сотрудник.
Нужно проконсультировать по следующим вопросам:
1. как добавлять новые бренды (производителей) – отдельно на сайте или они берутся из 1С
2. как добавлять новые товары в рамках этих производителей
3. как добавлять товары в определенные категории товаров (например смеситель для кухни в категории "для кухни" и одновременно с этим в "однозахватные")
4. для этих товаров должны обновляться количество и текущая цена (для сайта цена "Розничная ИМ").
5. всегда ли делать «полную выгрузку» или достаточно «только изменения»

Есть инструкция по блоку "Битрикс" (прикрепил к заявке)
Еще прикрепляю скриншоты по работе деревом товара на сайте из 1С

Доступ в админку и базу dt, предоставлю
0
Отклики (3)