новое событие
Информационный поток
Задания вакансии материалы разработки сообщения форума
Сорокин Алексей Борисович
Приватное сообщение

Исправить ошибку

Тюмень(Россия )
627673387
aleksei_072
31.03.1985(41 год)
41 |  0
23 февраля 2024 в 17:13:34 (2 года 10 недель 6 дней 16 часов назад)
14950
Текст задания
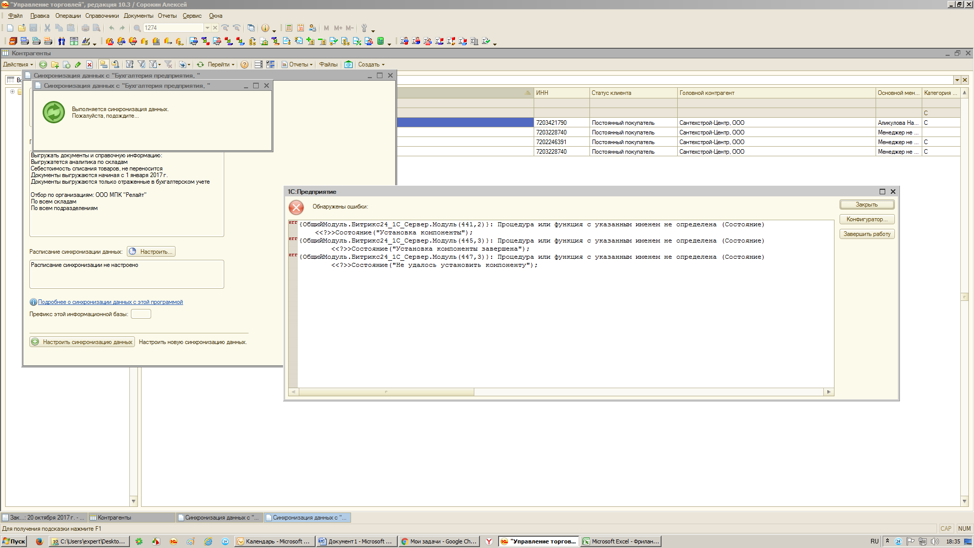
"Управление торговлей", редакция 10.3 (10.3.31.1)
Бухгалтерия предприятия, редакция 3.0 (3.0.52.42)

При синхронизации с бухгалтерией выходит ошибка рис.1, данная проблема появилась после попытке «исполнителя» настроить обмен с Бириксом24 до этого все работало. Задача исправить ошибку что бы обмен работал корректно
0
Отклики (9)