новое событие
Информационный поток
Задания вакансии материалы разработки сообщения форума
Leonid
Приватное сообщение

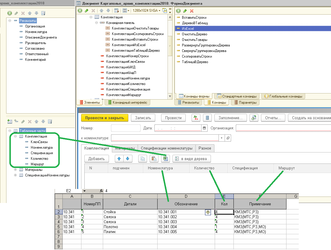
УФ - документ добавить загрузку из excel

Курган(Россия )
10 |  0
21 ноября 2024 в 12:56:00 (1 год 7 недель 1 день 13 часов назад)
4000
Текст задания
добавить в документ по нажатию кнопки загрузку из excel
0
Выбранные исполнители
Отклики
Предложения отсутствуют