новое событие
Задания
Вакансии
Участники
Материалы
Разработки
Форум
Информационный поток
Задания
вакансии
материалы
разработки
сообщения форума
hoztr
Приватное сообщение
Настройка обменов в базах
В архиве
15 | 3
9 декабря 2019 в 17:28:28
(6 лет 17 недель 5 дней 12 часов назад)
28.05.2019 15:37:08
Текст задания
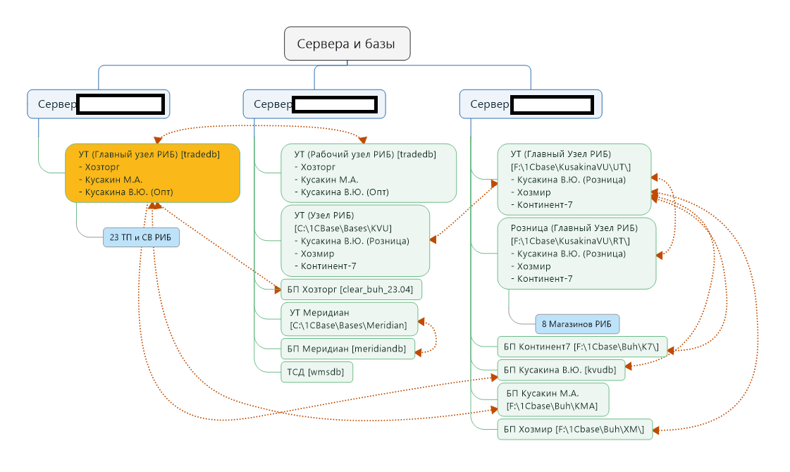
Есть более 25 задач по обменам между базами. Связки РТ-УТ-БП
Задачи нужно выполнять качественно и быстро.
Схема обменов между базами прикреплена
Сервера и базы.png
(99 кб)
0
предыдущие (
)
все
Отклики (2)
Владимир
28 мая 2019 в 16:03:15
1 день
+ 7
- 0
2600
9
2574
сделаю.
Любые обмены.
Опыт работы с обменами более 8 лет, как с типовыми, так и с нетиповыми конфигурациями
del
28 мая 2019 в 16:21:54
1 день
+ 1
- 1
300
1
3125
Здравствуйте! У нас 23 профессиональных программиста 1С со стажем работы от 5 до 20 лет, сегодня есть свободный программист для работы с Вашей задачей.
≡ Список Ваших задач
cервис удаленного проектирования
Ваш регион:
<не определено>
Одноклассники
Яндекс
Mail.ru
Google
Регистрация
Регистрация
Зарегистрироваться
Вход
Авторизация
Войти
напомнить пароль
новое сообщение