новое событие
Информационный поток
Задания вакансии материалы разработки сообщения форума
Владислав Ю
Приватное сообщение

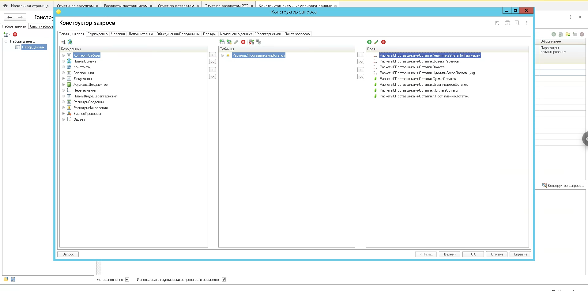
В универсальный отчет добавить источник данных через СКД.

Ржев(Россия )
13.02.1988(38 лет)
21 |  0
23 апреля 2026 в 18:03:13 (2 недели 1 день 3 часа назад)
22900
Текст задания
Проконсультировать как в универсальный отчет через СКД добавить источник данных.

Нужно в универсальный отчет вывести параметр менеджер из заказа клиента в отчет по возвратам поставщику.

скрын во вложении

1С. Управление торговлей, редакция 11
0
Выбранные исполнители
Отклики